
We use cookies to help give you the best possible experience on our site. Strictly necessary and functional cookies support login and shopping cart features, they cannot be disabled. Performance cookies support site performance analysis. These are optional and will be disabled if you click on Reject.
By clicking Accept you agree to our use of Performance cookies as detailed in our Privacy Policy.
Accept Reject
Quick Battles

We accept that Rule the Waves 3 is not the easiest game to learn, especially given the length of the campaign mode and the ever-changing political and technological landscape. As we mentioned in our previous dev diary, the ship designer is very much the heart of the game. While ship design is vital to success in RTW’s campaign mode, it poses certain limitations and focuses more on the development of your fleet as a whole over time rather than any single ship. We found from feedback and our own gameplay that the tactical battles are where inidividual ships can truly shine as players are encouraged to manage their forces wisely. Tactical battles are also generally easier to get your head around than the full campaign, as you can focus on a few ships in a limited engagement doing your best to keep them alive and complete tactical objectives. As a result, making tactical battles a separate mode seemed like a logical step forward for the series.
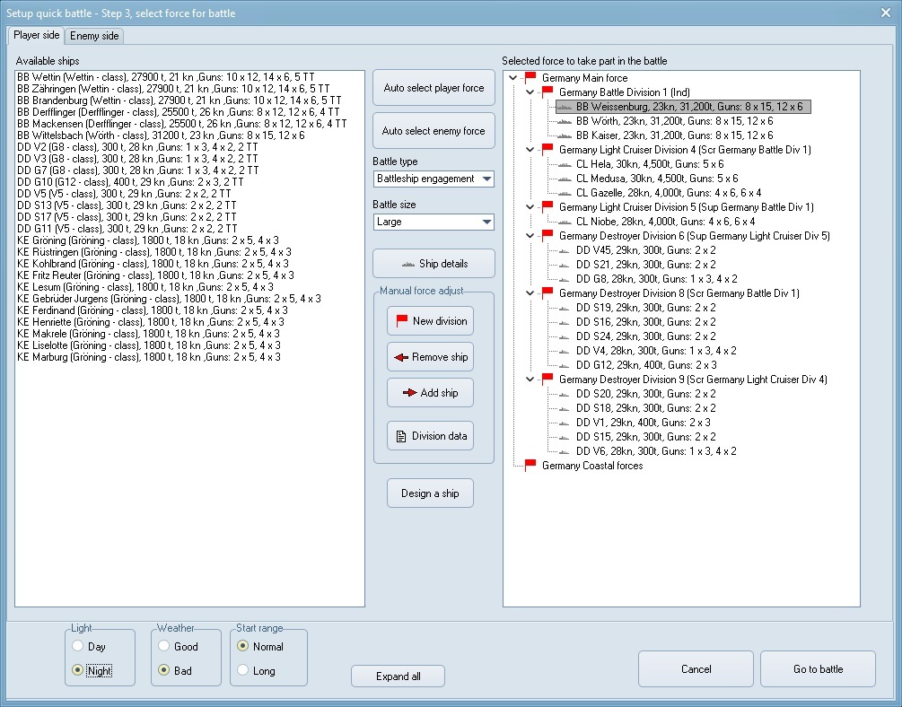
This of course meant including a scenario designer for players who want to get into the nitty-gritty details of designing their ideal historical or fictional engagement. The flipside of this, is also adding a Quick Battles mode, one of the main features revealed for the expansion way back in 2024 during Home of Wargamers. We think this mode will be best for new players to the new franchise, as it focuses on quickly putting a fleet together and getting straight into the action. All players have to do is let the built-in auto-designer and fleet generator compose a sensible fleet based on several simple parameters, such as choosing nations, basic weather conditions, and location of the engagement. A great way to learn the interaction of different ship classes, weapons, and at different technology levels to boot!

Quick Battles also offers plenty of depth to veteran players who want to test their mettle and ship design ideas in different circumstances, without necessarily going through the full in-depth scenario design process. The QB system also lets players design their own ships and build a fleet out that fits their vision. This can be easily combined and mixed with auto-designed ships, as well as auto-generated fleets.

What we think will be of particular interest to all sorts of players, is the ability to modify technology years of the chosen belligerent nations to match for technologically balanced setups or make them widely different. For example, you can set parameters for the auto-generator to create a Jutland-era German fleet with plenty of dreadnought-style battleships that faces off against an embattled carrier group of the Royal Navy from 1945 or later. Or perhaps you want to replay a version of The Final Countdown and have a missile age US carrier group face off against the World War Two-era Kido Butai of the Japanese Empire. Possibilities are really quite limitless within the scope of RTW’s 1890-1970s naval combat modeling.

Ultimately, we think the Quick Battles system fits perfectly with the naval history sandbox design that’s at the center of RTW’s design philosophy. We want to make sure that different types of players have the tools at their disposal to build, create, and experiment with ship designs and scenarios that lets them engage with naval history.
This is our final dev diary for Expanded Battles and we hope you enjoyed our series of deeper dives into the features of this expansion. We hope you enjoy this expansion to RTW3 to be released on March 19.
By Fredrik Wallin
Lead Designer
Naval Warfare Simulations
WISHLIST THE NEW DLC NOW STEAM AND MATRIX WEBSITE.